新聞中心

瑞昱半導體以MOTP動態密碼系統確保企業資料安全與隱密性


2011-05-26

全景MOTP動態密碼系統成功案例-

「瑞昱半導體」以動態密碼(OTP)確保企業資料安全與隱密性

強化SSL VPN使用者登入設備時的安全性,降低帳號密碼被竊的風險

 


 

瑞昱半導體背景

瑞昱半導體創辦於1987年10月21日,是台灣十大IC設計公司之一,專注於網路相關晶片之開發設計,為超高速乙太網路出貨量最大廠商,及電腦用音訊編碼解碼晶片之領導廠商。公司過往競爭優勢在於網路晶片世代交替進入主流規格時,即能適時推出最具價格競爭力產品,而得以獲取商機。

遭遇遠端存取安全性不足、管理及維護成本高的問題

專利與研發成果是IC設計公司最重要的資產與命脈,瑞昱半導體的研發中心及客戶群遍及世界各地,如何提供即時無縫且安全無虞的服務,是瑞昱資訊部門的使命與挑戰,面臨的需求包括:

  • 產品研發成果與專利權是IC設計公司重要資產;VPN連線工作雖然方便,但若員工帳密遭冒用,將使公司蒙受巨額損失。
  • 公司數位簽章的簽立,除集中控管外,需確認簽立人身分及權限。
  • 主要伺服器的管理,若遇管理者休假,希望不更改伺服器管理帳號密碼,仍能由代理人執行業務。
  • 任務型組織有專案到期解散之需求,系統使用權限應於到期日時自動解除。

以MOTP動態密碼確保帳密及遠端存取安全

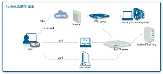
  1. MOTP(Mobile One-Time Password)動態密碼所產生的密碼,只使用一次之特性,且不可預測、不可重複;因密碼不斷更換,可以確保帳號存取安全,避免駭客或有心人士盜竊重要資訊。
  2. MOTP支援網頁OTP認證服務,在數位簽章的簽立時,須先經由網頁登入認證後進行,可有效確認數位簽章簽立人的身分。
  3. MOTP支援作業系統登入(OS log-on)及原始帳號密碼之代登入功能;管理者休假時僅需交付MOTP載具給代理人即可,收假後收回載具,毋須每次變更伺服器帳號密碼。
  4. MOTP可支援載具到期日之設定,自動化處理載具失效後對應管理流程,提升管理效率,並有效防堵人為處理產生的模糊地帶。

OTP-OTP雲端身分認證,OTP動態密碼系統,OTP瑞昱半導體成功案例 

MOTP(Mobile One Time Password)行動動態密碼系統

全景軟體MOTP動態密碼身分認證系統,是最符合經濟效益且容易管理的雙因素身份認證系統,也是防範帳號密碼外洩的最佳對策。

支援載具一應俱全,包括軟體(手機、簡訊、E-mail、PDA、智慧型手機、iPhone、Android)、硬體(OTP按鈕式載具、隨身碟型載具、顯示卡型載具),依據客戶的使用習慣及需求作彈性調整。完善的MOTP伺服器驗證服務,可節省企業的管理成本,並且為您做好身分權限管理以及內部資產保護,大幅降低管理人員的負擔,同時提高工作效率。
全景軟體一直致力於保護您的網路安全,透過MOTP動態密碼系統的身份認證機制,提升了使用者身份認證的可靠性,確保網路通訊安全,讓企業可放心進行遠端存取作業,提升遠端存取資料庫的安全性及專案人員的工作效率。

瑞昱半導體資訊部門表示:「全景軟體是國內廠商,原廠在地化支援最佳,針對產業特性需求時反應迅速,加上產品支援系統廣度夠,品質通過考驗,確實能滿足我們在資訊安全中的身分認證需求。」未來,瑞昱半導體計畫將MOTP擴充至Windows log on機房管理上,以OTP取代需要三個月變更一次之密碼,並整合所有主機帳號/密碼至LDAP或AD,達成單一登入。 

結論

隨著整體網際網路應用環境變化,使用者的工作型態與工作地點不再侷限於一地的辦公室;因此資料的傳輸上,無論是研發人員、業務或客戶,都需要有完善的身份認證機制,確保資料在網路的傳輸過程中的機密與安全性。根據Gartner報告指出,超過60%企業計劃在未來18個月評估或測試某種形式的雲端方案。但在此同時,對於資料安全、隱私和法規遵循的疑慮,成為企業導入雲端方案最大阻礙。
新版個人資料保護法於2010年通過,並於2011年下半年上路實施,企業在防止資料外洩的責任上,有更嚴格的要求,勢必會觸發企業大舉投資資訊安全與資料外洩防護系統的建置。使用MOTP行動動態密碼系統加強帳號認證防護機制,可大幅降低帳號密碼被盜之後可能產生的風險,是個資保護的第一道堅固的安全策略。
全景軟體深耕台灣資安市場逾13年,在國內金融產業的市佔率高達九成以上;金融產業由於電子商務安全需求以及相關法規約束緣故,對於資安向來有較高的要求,而客戶也有比較高的期許,全景能獲得廣大客戶正面的評價與肯定,品質與服務值得信賴。